.xoptim.patterns.onnx_functions¶
- class experimental_experiment.xoptim.patterns.onnx_functions.GeluPattern(verbose: int = 0, priority: int = 0, min_opset: int = 20, domain: str = '')[source]¶
Detects the decomposed version of Gelu with Tanh
Model with nodes to be fused:
![digraph {
graph [rankdir=TB, splines=true, overlap=false, nodesep=0.2, ranksep=0.2, fontsize=8];
node [style="rounded,filled", color="#888888", fontcolor="#222222", shape=box];
edge [arrowhead=vee, fontsize=7, labeldistance=-5, labelangle=0];
I_0 [label="linear_5\nFLOAT16(4,512,16384)", fillcolor="#aaeeaa"];
Pow_1 [label="Pow(., [3.0])", fillcolor="#cccccc"];
Mul_2 [label="Mul(., 0.0447)", fillcolor="#cccccc"];
Add_3 [label="Add(., .)", fillcolor="#cccccc"];
Mul_4 [label="Mul(., 0.798)", fillcolor="#cccccc"];
Tanh_5 [label="Tanh(.)", fillcolor="#cccccc"];
Add_6 [label="Add(., 1.0)", fillcolor="#cccccc"];
Mul_7 [label="Mul(., 0.5)", fillcolor="#cccccc"];
Mul_8 [label="Mul(., .)", fillcolor="#cccccc"];
I_0 -> Pow_1 [label="FLOAT16(4,512,16384)"];
Pow_1 -> Mul_2 [label="FLOAT16(4,512,16384)"];
I_0 -> Add_3 [label="FLOAT16(4,512,16384)"];
Mul_2 -> Add_3 [label="FLOAT16(4,512,16384)"];
Add_3 -> Mul_4 [label="FLOAT16(4,512,16384)"];
Mul_4 -> Tanh_5 [label="FLOAT16(4,512,16384)"];
Tanh_5 -> Add_6 [label="FLOAT16(4,512,16384)"];
I_0 -> Mul_7 [label="FLOAT16(4,512,16384)"];
Mul_7 -> Mul_8 [label="FLOAT16(4,512,16384)"];
Add_6 -> Mul_8 [label="FLOAT16(4,512,16384)"];
O_9 [label="mul_4\nFLOAT16(4,512,16384)", fillcolor="#aaaaee"];
Mul_8 -> O_9;
}](../../../_images/graphviz-f4a0493d2176866471763b5ff7c70cce1014ce0b.png)
Outcome of the fusion:
![digraph {
graph [rankdir=TB, splines=true, overlap=false, nodesep=0.2, ranksep=0.2, fontsize=8];
node [style="rounded,filled", color="#888888", fontcolor="#222222", shape=box];
edge [arrowhead=vee, fontsize=7, labeldistance=-5, labelangle=0];
I_0 [label="linear_5\nFLOAT16(4,512,16384)", fillcolor="#aaeeaa"];
Gelu_1 [label="Gelu(.)", fillcolor="#cccccc"];
I_0 -> Gelu_1 [label="FLOAT16(4,512,16384)"];
O_2 [label="mul_4\nFLOAT16(4,512,16384)", fillcolor="#aaaaee"];
Gelu_1 -> O_2;
}](../../../_images/graphviz-554eddcdff449bf70ab0e9210651305a9791334d.png)
- apply_pattern(g: GraphBuilder, x, c3, c04, cpi, one, c2)[source]¶
Applies the replacement.
- match_pattern(g: GraphBuilder, x, c3, c04, cpi, one, c2)[source]¶
Builds the pattern to match.
- validate_mapping(g: GraphBuilderPatternOptimization, deleted_nodes: List[NodeProto], pattern_nodes: List[NodeProto] | None = None) bool[source]¶
Validates the mapping.
- Parameters:
g – GraphBuilder
deleted_nodes – matched nodes from the model (to be deleted)
pattern_nodes – matched nodes coming from the pattern
- Returns:
validate the mapping or not, default is True
- class experimental_experiment.xoptim.patterns.onnx_functions.LeakyReluPattern(verbose: int = 0, priority: int = 0, min_opset: int = 6)[source]¶
Detects the decomposed version of LeakyRelu.
Model with nodes to be fused:
![digraph {
graph [rankdir=TB, splines=true, overlap=false, nodesep=0.2, ranksep=0.2, fontsize=8];
node [style="rounded,filled", color="#888888", fontcolor="#222222", shape=box];
edge [arrowhead=vee, fontsize=7, labeldistance=-5, labelangle=0];
I_0 [label="X1\nFLOAT(3,3)", fillcolor="#aaeeaa"];
Greater_1 [label="Greater(., [0.0])", fillcolor="#cccccc"];
Mul_2 [label="Mul(., [-0.33])", fillcolor="#cccccc"];
Where_3 [label="Where(., ., .)", fillcolor="#cccccc"];
I_0 -> Greater_1 [label="FLOAT(3,3)"];
I_0 -> Mul_2 [label="FLOAT(3,3)"];
Greater_1 -> Where_3 [label="BOOL(3,3)"];
I_0 -> Where_3 [label="FLOAT(3,3)"];
Mul_2 -> Where_3 [label="FLOAT(3,3)"];
O_4 [label="Y\nFLOAT(3,3)", fillcolor="#aaaaee"];
Where_3 -> O_4;
}](../../../_images/graphviz-c733db2ae2fba7e0c69da5b195405bb392ba486e.png)
Outcome of the fusion:
![digraph {
graph [rankdir=TB, splines=true, overlap=false, nodesep=0.2, ranksep=0.2, fontsize=8];
node [style="rounded,filled", color="#888888", fontcolor="#222222", shape=box];
edge [arrowhead=vee, fontsize=7, labeldistance=-5, labelangle=0];
I_0 [label="X1\nFLOAT(3,3)", fillcolor="#aaeeaa"];
LeakyRelu_1 [label="LeakyRelu(.)", fillcolor="#cccccc"];
I_0 -> LeakyRelu_1 [label="FLOAT(3,3)"];
O_2 [label="Y\nFLOAT(3,3)", fillcolor="#aaaaee"];
LeakyRelu_1 -> O_2;
}](../../../_images/graphviz-5746f7e694991c29b20f70568f1bb8afe92337f1.png)
- apply_pattern(g: GraphBuilder, x, zero, slope)[source]¶
Applies the replacement.
- match_pattern(g: GraphBuilder, x, zero, slope)[source]¶
Builds the pattern to match.
- validate_mapping(g: GraphBuilderPatternOptimization, deleted_nodes: List[NodeProto], pattern_nodes: List[NodeProto] | None = None) bool[source]¶
Validates the mapping.
- Parameters:
g – GraphBuilder
deleted_nodes – matched nodes from the model (to be deleted)
pattern_nodes – matched nodes coming from the pattern
- Returns:
validate the mapping or not, default is True
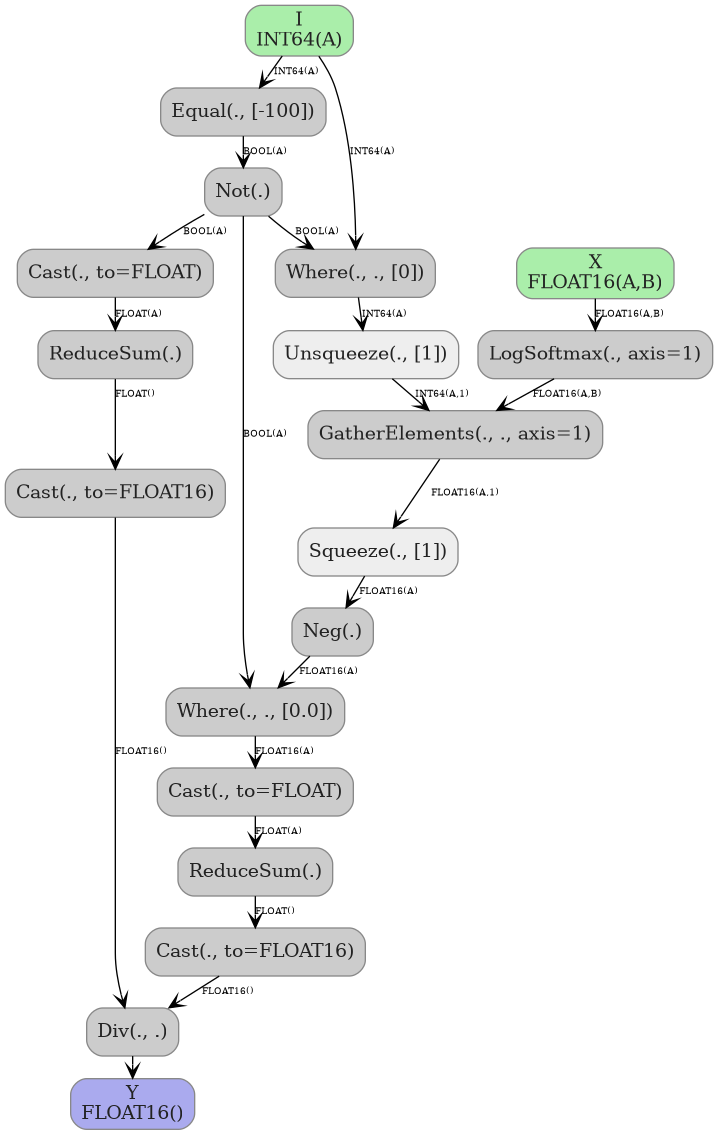
- class experimental_experiment.xoptim.patterns.onnx_functions.SoftmaxCrossEntropyLossCastPattern(verbose: int = 0, priority: int = 0, min_opset: int = 14, domain: str = '')[source]¶
Detects one decomposed version of SoftmaxCrossEntropyLoss.
Model with nodes to be fused:
![digraph {
graph [rankdir=TB, splines=true, overlap=false, nodesep=0.2, ranksep=0.2, fontsize=8];
node [style="rounded,filled", color="#888888", fontcolor="#222222", shape=box];
edge [arrowhead=vee, fontsize=7, labeldistance=-5, labelangle=0];
I_0 [label="I\nINT64(A)", fillcolor="#aaeeaa"];
I_1 [label="X\nFLOAT16(A,B)", fillcolor="#aaeeaa"];
Equal_2 [label="Equal(., [-100])", fillcolor="#cccccc"];
Not_3 [label="Not(.)", fillcolor="#cccccc"];
Where_4 [label="Where(., ., [0])", fillcolor="#cccccc"];
Unsqueeze_5 [label="Unsqueeze(., [1])", fillcolor="#eeeeee"];
LogSoftmax_6 [label="LogSoftmax(., axis=1)", fillcolor="#cccccc"];
GatherElements_7 [label="GatherElements(., ., axis=1)", fillcolor="#cccccc"];
Squeeze_8 [label="Squeeze(., [1])", fillcolor="#eeeeee"];
Neg_9 [label="Neg(.)", fillcolor="#cccccc"];
Where_10 [label="Where(., ., [0.0])", fillcolor="#cccccc"];
Cast_11 [label="Cast(., to=FLOAT)", fillcolor="#cccccc"];
ReduceSum_12 [label="ReduceSum(.)", fillcolor="#cccccc"];
Cast_13 [label="Cast(., to=FLOAT16)", fillcolor="#cccccc"];
Cast_14 [label="Cast(., to=FLOAT)", fillcolor="#cccccc"];
ReduceSum_15 [label="ReduceSum(.)", fillcolor="#cccccc"];
Cast_16 [label="Cast(., to=FLOAT16)", fillcolor="#cccccc"];
Div_17 [label="Div(., .)", fillcolor="#cccccc"];
I_0 -> Equal_2 [label="INT64(A)"];
Equal_2 -> Not_3 [label="BOOL(A)"];
Not_3 -> Where_4 [label="BOOL(A)"];
I_0 -> Where_4 [label="INT64(A)"];
Where_4 -> Unsqueeze_5 [label="INT64(A)"];
I_1 -> LogSoftmax_6 [label="FLOAT16(A,B)"];
LogSoftmax_6 -> GatherElements_7 [label="FLOAT16(A,B)"];
Unsqueeze_5 -> GatherElements_7 [label="INT64(A,1)"];
GatherElements_7 -> Squeeze_8 [label="FLOAT16(A,1)"];
Squeeze_8 -> Neg_9 [label="FLOAT16(A)"];
Not_3 -> Where_10 [label="BOOL(A)"];
Neg_9 -> Where_10 [label="FLOAT16(A)"];
Not_3 -> Cast_11 [label="BOOL(A)"];
Cast_11 -> ReduceSum_12 [label="FLOAT(A)"];
ReduceSum_12 -> Cast_13 [label="FLOAT()"];
Where_10 -> Cast_14 [label="FLOAT16(A)"];
Cast_14 -> ReduceSum_15 [label="FLOAT(A)"];
ReduceSum_15 -> Cast_16 [label="FLOAT()"];
Cast_16 -> Div_17 [label="FLOAT16()"];
Cast_13 -> Div_17 [label="FLOAT16()"];
O_18 [label="Y\nFLOAT16()", fillcolor="#aaaaee"];
Div_17 -> O_18;
}](../../../_images/graphviz-9d53edda6ca6e6f721ad3ec51d648a5a2a747db6.png)
Outcome of the fusion:
![digraph {
graph [rankdir=TB, splines=true, overlap=false, nodesep=0.2, ranksep=0.2, fontsize=8];
node [style="rounded,filled", color="#888888", fontcolor="#222222", shape=box];
edge [arrowhead=vee, fontsize=7, labeldistance=-5, labelangle=0];
I_0 [label="I\nINT64(A)", fillcolor="#aaeeaa"];
I_1 [label="X\nFLOAT16(A,B)", fillcolor="#aaeeaa"];
SoftmaxCrossEntropyLoss_2 [label="SoftmaxCrossEntropyLoss(., .)", fillcolor="#cccccc"];
I_1 -> SoftmaxCrossEntropyLoss_2 [label="FLOAT16(A,B)"];
I_0 -> SoftmaxCrossEntropyLoss_2 [label="INT64(A)"];
O_3 [label="Y\nFLOAT16()", fillcolor="#aaaaee"];
SoftmaxCrossEntropyLoss_2 -> O_3;
}](../../../_images/graphviz-1063186652c983b67b6287bc143415f3e15974d9.png)
- classmethod apply_pattern(g: GraphBuilder, X, indices, axis, zerof, zeroi, b)[source]¶
Applies the replacement.
- match_pattern(g: GraphBuilder, X, indices, axis, zerof, zeroi, b)[source]¶
Builds the pattern to match.
- validate_mapping(g: GraphBuilderPatternOptimization, deleted_nodes: List[NodeProto], pattern_nodes: List[NodeProto] | None = None) bool[source]¶
Validates the mapping.
- Parameters:
g – GraphBuilder
deleted_nodes – matched nodes from the model (to be deleted)
pattern_nodes – matched nodes coming from the pattern
- Returns:
validate the mapping or not, default is True